Пакет отчетов по бюджетированию разработан с использованием «1С:Библиотеки стандартных подсистем». Отчеты размещены в разделе «Бюджетирование» по ссылке «Отчеты по бюджетированию» (левый верхний угол страницы).

Программа позволяет сохранять и использовать несколько вариантов одного и того же отчета. Можно создавать свои собственные варианты отчетов, изменяя настройки существующих вариантов отчетов.
Предусмотрена возможность изменять настройки формирования и внешнего вида варианта отчета (состав полей, сортировки, группировки, условное оформление).
Для удобства просмотра распечатанных отчетов предусмотрены колонтитулы, как общие (настраиваются администратором), так и индивидуальные (настраиваются пользователем для каждого отчета).
Отчеты можно отправлять по электронной почте непосредственно после формирования либо настроить рассылку отчетов по расписанию.
С подробной документацией по работе с отчетами можно ознакомиться по ссылке: https://its.1c.ru/db/bsp3111doc#content:2927:hdoc.
Отчеты формируются в одной их 4 валют: валюта регламентированного учета, валюта управленческого учета, валюта сценария или валюта документа. Выбор валюты отчета осуществляется в Настройках отчета. Так же в настройках указывается периодичность вывода данных, вывод сумм нарастающим итогом в отдельной колонке, вывод количества, устанавливается быстрый отбор по ЦФО и статья оборотов/статьям бюджета. Для более сложных настроек нужно перейти к виду «Расширенный».

В отчетах по статьям бюджетов реализован отбор данных по типу регистратора, это позволяет, например, отобрать данные, сформированные только документами «Форма ввода бюджета», без учета документов «Корректировка бюджета», или данные, сформированные только Бюджетными операциями. Также в этих отчетах можно отобрать данные по статусам документов бюджетирования, например, отобрать данные только по утвержденным Формам ввода бюджета.
В отчетах по бюджетам реализована возможность исключить ряд статей из итогов по группе по вертикали. Как правило это необходимо, когда в бюджете присутствуют статьи типа «В том числе…», к примеру, в бюджете может быть статья «Материальные расходы» и статья «В том числе топливо», «В том числе строительные материалы». Теперь в справочнике «Бюджеты» можно для статьи поставить флаг «Не включать в итоги» и в отчете по этому бюджету сумма по статье будет отображаться, но на итоги по группе она влиять не будет.

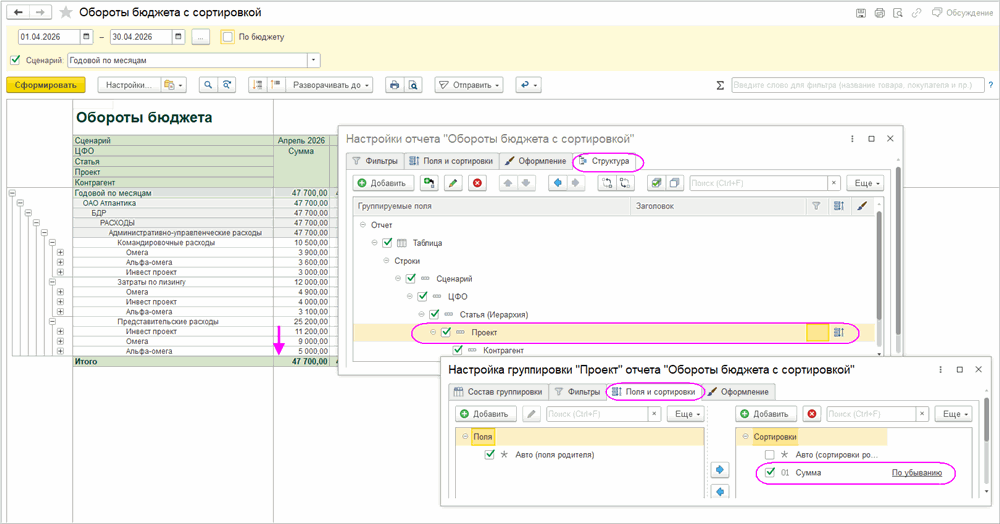
В отчетах "Обороты бюджета", "Обороты бюджета с остатками" и "Обороты бюджета с расчетами" возможна сортировка по сумме. Настроить сортировку можно на уровне нужной группировки, к примеру, на уровне группировки "Проект". В отчетах "План-фактный анализ бюджета" сортировку по сумме выполнить нельзя из-за технических особенностей отчета.
В системе реализованы Отчеты с расчетами, которые помимо оборотов по статьям и другим управленческим аналитикам показывают также финансовые показатели, рассчитанные по формулам, заданным в справочнике "Бюджеты".
Важно!!! Отчеты с большим количеством сложных расчетов могут формироваться длительное время. В релизе 3.1.66 в отчеты с расчетами (Настройки - Фильтры - Параметры) добавлен параметр «Упрощенный режим расчетов». При выборе значения «Да» для данного режима увеличится скорость формирования отчета, но вычисление расчетных показателей будет выполняться с ограничениями:
- Итоги по горизонтали и по вертикали по расчетным показателям будут считаться суммированием, без применения формул;
- При использовании в отчетах нескольких таблиц с разными группировками расчетные показатели со сложными формулами расчетов (деление, умножение и т.п.) могут вычисляться некорректно;
- Отборы, установленные для отдельных группировок, могут некорректно применяться для расчетных показателей.